Un grupo de investigación de Australia ha desarrollado un nuevo método basado en reglas para detectar y clasificar el bajo rendimiento de los sistemas fotovoltaicos, utilizando únicamente datos de los inversores del lado de la corriente alterna (CA). El método se validó utilizando más de 1000 sistemas fotovoltaicos en toda Australia, con más de 2000 monitores de inversores.
«Motivados por la necesidad de una detección fiable y de bajo coste del bajo rendimiento en los sistemas fotovoltaicos distribuidos, el enfoque propuesto elimina la dependencia de mediciones de alta resolución del lado de la corriente continua (CC) o de una infraestructura de sensores compleja», afirmó el grupo de investigación. «Este trabajo aborda una laguna crítica en las prácticas actuales de monitorización del rendimiento, ofreciendo una solución robusta y de baja intervención para los operadores de parques fotovoltaicos que buscan mejorar la fiabilidad, la respuesta a fallos y el rendimiento económico a gran escala».
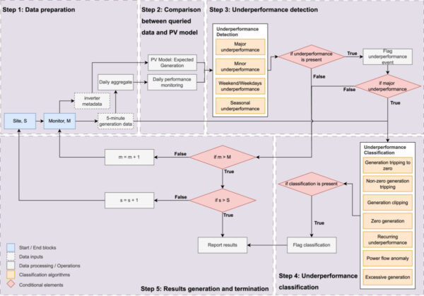
El novedoso método sigue un proceso de cinco pasos.
El primer paso consiste en recopilar y preprocesar todos los datos necesarios del sistema fotovoltaico. Las entradas incluyen datos de potencia de CA a intervalos de cinco minutos, junto con metadatos básicos como el tamaño del sistema, la ubicación, la inclinación y el acimut.
El segundo paso compara la generación prevista en las condiciones meteorológicas reinantes con la producción medida.
El tercer paso aplica reglas diarias de «si… entonces» para detectar el bajo rendimiento. Se señala un bajo rendimiento importante si la generación real cae por debajo del 60 % de la producción esperada durante al menos tres días consecutivos sin nubes. Se registra un bajo rendimiento menor cuando la generación es inferior al 80 % de la esperada durante siete días consecutivos. Otros algoritmos identifican variaciones sistemáticas entre días laborables y fines de semana que pueden indicar un mantenimiento programado, así como problemas de rendimiento estacionales.
El cuarto paso utiliza algoritmos basados en puntos de datos de cinco minutos para clasificar el tipo de bajo rendimiento. Rutinas específicas detectan desconexiones de la generación a cero, desconexiones distintas de cero, recortes de la generación, salida cero, bajo rendimiento recurrente, anomalías en el flujo de energía y generación excesiva.
El quinto paso genera un informe que resume los eventos señalados, su gravedad y el tipo de fallo identificado.

Imagen: Universidad Tecnológica de Sídney, Energía Solar, CC BY 4.0
El método propuesto se demostró en un estudio de caso que incluyó 1089 sistemas fotovoltaicos y 2213 monitores de inversores ubicados en Australia, con una resolución de cinco minutos durante el periodo comprendido entre enero de 2021 y el 14 de septiembre de 2023.
Las capacidades oscilaban entre pequeñas instalaciones residenciales con menos de 10 kW y grandes instalaciones de más de 50 kW, repartidas por ocho estados y territorios australianos.
Para validar el sistema, el equipo utiliza una lista de 807 fallos etiquetados manualmente procedentes de 177 emplazamientos fotovoltaicos.
«Los resultados de este conjunto de datos mostraron una gran precisión en la clasificación de los casos de bajo rendimiento graves y leves (92 % y 88 %, respectivamente), con una precisión menor en categorías más ambiguas, como el recorte de la generación (56 %)», afirmó el grupo. «Estos hallazgos sugieren oportunidades para refinar los umbrales de detección y alinear mejor las definiciones algorítmicas con las interpretaciones de la industria».
Además, señalaron que el trabajo futuro se centraría en mejorar el ajuste de los umbrales, reducir los falsos positivos e incorporar fuentes de datos complementarias, como registros de eventos, para mejorar la robustez del sistema. Añadieron que estos enfoques podrían, en última instancia, apoyar el desarrollo de sistemas de monitorización integrados y de baja intervención, capaces de garantizar un rendimiento y una seguridad sostenidos en una amplia gama de instalaciones fotovoltaicas.
Sus hallazgos aparecieron en «A robust rule-based method for detecting and classifying underperformance in photovoltaic systems using inverter data», publicado en Solar Energy. Científicos de la Universidad Tecnológica de Sídney (Australia), la empresa de gestión de recursos energéticos Diagno Energy y la Universidad de Nueva Gales del Sur han contribuido al estudio.
Este contenido está protegido por derechos de autor y no se puede reutilizar. Si desea cooperar con nosotros y desea reutilizar parte de nuestro contenido, contacte: editors@pv-magazine.com.











Al enviar este formulario, usted acepta que pv magazine utilice sus datos con el fin de publicar su comentario.
Sus datos personales solo se divulgarán o transmitirán a terceros para evitar el filtrado de spam o si es necesario para el mantenimiento técnico del sitio web. Cualquier otra transferencia a terceros no tendrá lugar a menos que esté justificada sobre la base de las regulaciones de protección de datos aplicables o si pv magazine está legalmente obligado a hacerlo.
Puede revocar este consentimiento en cualquier momento con efecto para el futuro, en cuyo caso sus datos personales se eliminarán inmediatamente. De lo contrario, sus datos serán eliminados cuando pv magazine haya procesado su solicitud o si se ha cumplido el propósito del almacenamiento de datos.
Puede encontrar más información sobre privacidad de datos en nuestra Política de protección de datos.